总体架构
总体架构
本系统未严格按照某种具体的服务架构进行设计,参见常见服务架构,而是根据自身整体架构的特点,借鉴以上各架构的思想,比如DDD模式的领域事件、充血模式、领域服务,CQRS架构的读写分离,六边形架构的微服务API设计等,结合客户端xaml的优势,使用MVVM(Model-View-ViewModel)模式开发客户端控件,实现客户端领域层和服务端领域层代码相同,既可以将业务放在客户端处理也可以稍加修改放在服务端处理,完美实现技术与业务解耦、业务逻辑解耦、业务封装复用等关键功能,为开发人员提供一种易懂易用的框架风格。总体框架图:
客户端
View层
客户端采用MVVM
模式,属于富客户端,支持App和Web,可以看作单页模式的UI,常用的xaml控件Lv Fv Tv Excel等。
ViewModel层
View层的这些控件都支持多种数据源类型,如Fv支持普通对象作为数据源,和Row、Entity数据源一样也实现了Fv.Changed事件、FvCell.Changed事件、淡黄色修改状态样式、支持撤销等功能;
Lv Tv支持所有实现INotifyList接口的数据源,常用数据源类型有Table、Table
用户通过与这些控件的交互修改了数据,如在Fv中修改了某格的选项,在Lv中删除了某行等,但控件不包含数据持久化的功能,只是修改了数据源的值。
应用层
应用层一般是指*.xaml.cs中的代码,主要包括交互处理、加载数据源、调用实体扩展方法保存数据、调用领域服务处理交叉业务逻辑、调用微服务API等,应用层是UI、数据、业务逻辑、持久化等的粘合剂,虽然没有具体的实现细节,但却包含重要的交互控制功能,相当于MVC架构的控制层。
领域层
领域层是业务开发过程中的重要部分,包括实体、实体读写、业务逻辑、领域服务等,并且实现客户端领域层和服务端领域层代码相同,既可以将业务放在客户端处理也可以稍加修改放在服务端处理。但系统未采用DDD模式的聚合根、值对象、仓库等概念。详细请参见领域层
外观层
外观层是为了屏蔽底层的实现细节,为上层提供简洁使用方法。该层通常由静态类、扩展方法等组成,比如AtXxx
就是静态类,作为服务代理,每个服务代理对应一个微服务,如AtCm
和cm
服务、AtMsg
和msg
服务,服务代理约定的命名规则为“At + 首字母大写的服务名”,At为Access To的缩写,每个Api
在服务代理类中都对应一个原型相同的静态方法,服务代理的主要工作是序列化请求、采用http2
协议、Post
方法、传输json内容
的方式调用服务端的Api
,返回json结果
并将其转换成需要的类型提供给调用者,该静态方法由所属服务自动生成:
由上图可见,生成的代码已自动标记服务名、Api、Api参数
,同时带有注释内容,Entry.GetConfig
是Api
的完整名称,其中Entry
在服务端是一个类,GetConfig
是它的方法,每个微服务可以包含多个Api
类,用于区分Api
的不同功能范围,如上图中Entry
负责登录相关,UserRoleApi
负责用户角色相关。
以上生成的静态方法属于架构图中外观层左侧的Api
,每个服务代理AtXxx
还负责“读数据”和“写数据”,这些读写数据的Api
属于公共Api
,即每个服务代理都提供的Api
,为了使用方便,达到静态继承的目的,这部分Api
实现的比较诡异,以AtCm
为例看一下实现过程:
首先这部分Api
作为静态方法放在泛型抽象类DataProvider<T>
中:
AtCm
继承DataProvider<T>
,传递AccessInfo
类型作为泛型参数:
这样在调用AtCm.Query
时就能提交给cm
服务,AtMsg.Query
时就能提交给msg
服务,AtState.Query
时就能查询本地sqlite
库,使用非常方便。
这些公共Api是客户端的数据访问对象,它屏蔽了sql生成、序列化反序列化、网络通信等细节,为客户端提供数据加载和持久化功能。参见架构图中部的红箭头,它们在服务端调用的是DataAccess Api
,直接数据访问,未涉及服务端的业务逻辑、领域事件等内容,所以这部分的业务逻辑只能放在客户端处理,对于复杂的业务逻辑尽可能放在实体Entity
中处理,也就是DDD推荐的充血模式,可参见Dt.Mgr
中的流程设计部分,这种模式适用于大部分场景,服务端的数据访问对于前端完全透明,类似传统的直连数据库方式,系统主要功能都在客户端完成,这些公共Api
按功能又可分为读数据和写数据,详细内容在后面陈述。
架构图中外观层还包括EntityEx
EntityX
的扩展方法和静态泛型方法,这些在领域层已有描述。Kit
是一个包罗万象的大静态类,涉及客户端的各个方面,不在此详述。
数据访问层
数据访问层是一个抽象层,对上层提供数据访问规范,对下层提供数据处理标准,主要由IDataAccess
定义:
数据访问对象和DDD模式中数据仓库(Repository) 类似,介于领域层与基础层之间,负责数据映射、根据实体状态生成Sql、数据持久化等功能。它的存在让领域层感觉不到基础层的存在,领域层需要什么只需查询数据访问对象,不需要知道数据实际放在哪里。
客户端的数据访问对象已合并在服务代理类中,作为公共Api
使用;服务端的数据提供者已绑定在当前http
请求的Bag
(私有类)中,总体架构中都已介绍,以下按照读写数据的分类进行详细说明。
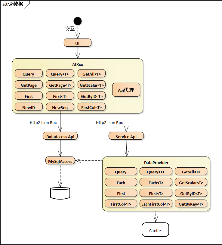
读数据
借鉴CQRS读写分离的原则,数据查询采用sql参数化查询的方式,既灵活、查询速度快,也和领域相关内容解耦:
读数据按位置分为两种,客户端公共Api
读数据和服务端DataAccess
读数据,两处的方法及参数基本相同,下面以客户端为例介绍这些方法。
客户端公共查询Api
分三类:
返回实体列表,参见下图有五个方法,
Query
和Query<T>
两方法参数相同,Sql键名+Sql参数,返回类型为Table
和Table<T>
,Page
和Page<T>
是按页查询,除页面参数外,其他参数和Query
相同。读数据 返回单个实体对象,主要有三个方法,
GetRow
和Get<T>
的参数和Query
相同,只是返回符合条件的第一行数据,GetByID<T>
是通过主键获取实体对象,不需要Sql查询语句。读数据 查询单个值,
GetScalar<T>
是通过Sql参数查询返回第一单元格数据,NewID
获取新ID,详见“分布式ID生成方案”一节,NewSeq
获取新序列号,类似于oracle的sequence,自增长的序列号,一般用来存储显示顺序。读数据
整个读数据的核心就是Sql参数化查询,它是最灵活、最直观、性能最优的查询方式,远比其他ORM生成的查询好控制。
需要特殊说明的是,通过Sql参数查询的方式,结果不管是实体列表还是单个实体,Sql语句中的列都无需和实体属性一一对应,按需查询即可,从Row到Entity中已介绍,因为Entity
继承自Row
,最终使用单元格Cell
存储数据,而实体属性只是对Cell
的封装,当Sql查询语句中缺少或多出某些列时,能正常进行序列化、反序列化、类型转换,只是在访问缺少的属性时异常,这样增加了很大的灵活性,比如:某列内容多但不需要显示,查询时为提高性能减少数据量就可以不查询该列,但前端其他列的绑定都不受影响。Sql查询语句中也可以比实体属性多出一些列,比如通过多表联合查询的翻译列等,这些多出的列在绑定显示时同样不受影响。
写数据
系统提供的写数据方式共两种,第一种为通过客户端领域层,将待持久化的实体在客户端生成Sql,交由代理方法调用服务端DataAccess Api
,最终由MySqlAccess OracleAccess SqlServerAccess PostgreSqlAccess
将数据持久化到数据库,该模式可以理解为传统的sql方式,只是sql语句由程序自动生成;第二种是整个过程在服务端完成。原则上整个系统不允许出现含insert update delete的sql语句,增删改的sql语句都由系统自动生成。
保存单个实体数据使用Save<T>
方法,该方法根据实体状态IsAdded
确定是insert
还是update
,当update
时,只将变化的Cell
(根据IsChanged
状态)生成sql语句;收集领域事件,在保存成功后统一触发。
Exec
和BatchExec
是直接执行sql语句,业务开发时禁止使用。基础层
基础层负责序列化反序列化、网络通信、接口实现等基础性工作,如RemoteAccess
实现远程数据访问,SqliteAccess
实现本地sqlite
库数据访问,UnaryRpc
实现基于Http2
的请求/响应模式的远程调用等等。这部分大多是一些私有的内部类,上层业务开发不涉及。
服务端
领域层
服务端领域层结构与客户端相同,代码通用,因此不再重复描述,只描述不同内容。
Api
层不再作为完整的层存在,传统Api
层对应于当前系统的领域服务,是客户端提交请求的入口,因采用富客户端单页模式,所以请求参数和返回结果都为数据,无UI相关内容,可以包含参数校验、实体加载、多种类型实体之间的业务交互、数据持久化等内容。在实现上Api
类继承自DomainSvc
并带有Api标签,如下图:
每个Api
类在服务的.admin
页面都可以查看到:
点击Api
方法进入测试页面,输入参数可以手动测试:
Api
类已注册为服务,调用时首先创建服务实例,调用业务方法,并且在Api
调用结束后,根据是否成功处理后续工作,如提交或回滚事务、关闭数据库连接等。
基类DomainSvc
包含以下成员:
基础层
服务端基础层主要包括日志、本地事件、远程事件、数据访问、缓存处理等功能,在开发时可通过Kit静态类调用。
常见服务架构
领域驱动设计:DDD(Domain Driven Design)领域驱动设计,作为一种软件建模方法,通过其自有的原则与套路来解决软件的复杂性问题,DDD设计的目的是使得业务能够从技术中分离并突显出来,让代码直接表达业务内容,其中包含了聚合根、领域服务、实体、值对象、仓库、工厂等概念。
命令查询职责分离:CQRS(Command Query Responsibility Segregation)命令查询职责分离,就是读写分离,读写分离的主要目的是为了提高查询性能,同时达到读、写解耦。而DDD和CQRS结合,可以分别对读和写建模。
六边形架构:又名端口适配器架构,它的核心理念是:应用是通过端口与外部进行交互的,这也是微服务架构下API网关盛行的主要原因。六边形架构中,内部业务逻辑(应用层和领域模型)与外部资源(APP,WEB应用以及数据库资源等)完全隔离,仅通过适配器进行交互。它解决了业务逻辑与用户界面的代码交错的主要问题,从而可以很好的实现前后端分离。
整洁架构:又名洋葱架构,同心圆代表应用软件的不同部分,从里到外依次是领域模型、领域服务、应用服务、最外围是容易变化的内容,如界面和基础设施(如数据存储等)。整洁架构是以领域模型为中心,不是以数据为中心。
